- Getting Started
- User manual
- Developer documentation
- Guides
- Administration notes
- Glossary
- Introduction
- Calculate volume size
- Domain Change
- Email with migration results
- Ensure equality in source and target instance
- Exclude data from the migration
- Final migration
- Installation of the importer
- Installing the exporter in a CES-MN instance
- Installing the exporter in a CES-VM instance
- Manually deactivating the maintenance mode on the source instance
- Perform a preflight check
- Start import manually
- Start of the migration
- Troubleshooting
- Using custom TLS CAs
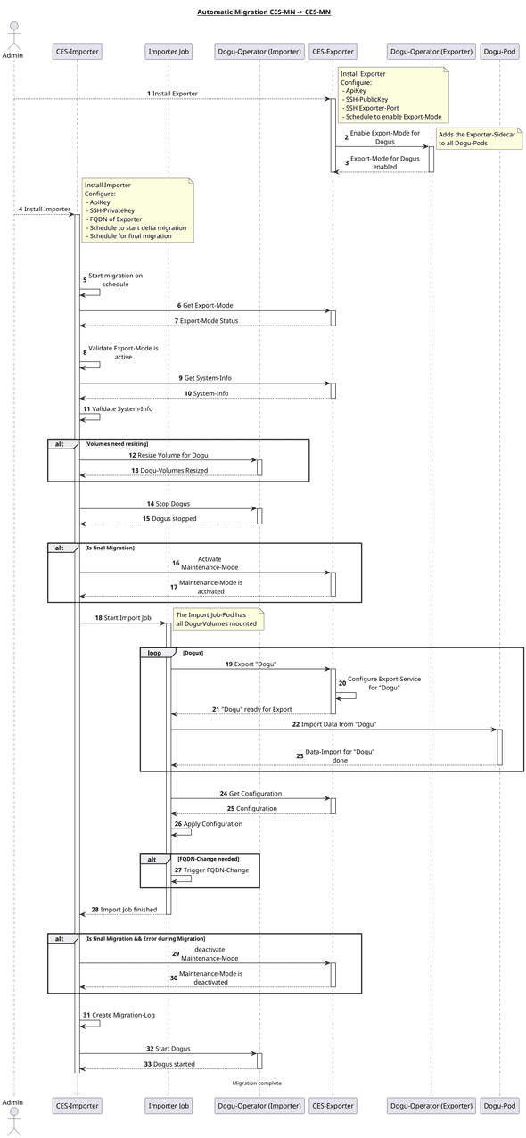
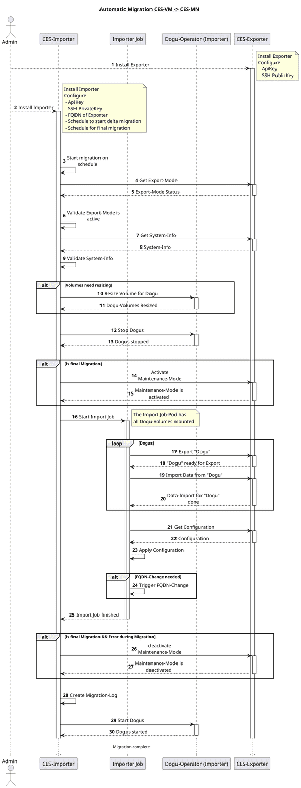
- 1. Introduction
- Installing the exporter in a CES-VM instance
- Installing the exporter in a CES-MN instance
- Installation of the importer
- Start of the migration
- Final migration
- Calculate volume size
- Domain Change
- Email with migration results
- Ensure equality in source and target instance
- Exclude data from the migration
- Manually deactivating the maintenance mode on the source instance
- Perform a preflight check
- Start import manually
- Troubleshooting
- Using custom TLS CAs
- 22. Administration notes
- 23. Glossary